工作流(workflow)乃紀錄ComfyUI生圖過程的檔案,通常是以.json或.png格式儲存。
一個工作流可小可大,從簡單的文生圖,到複雜的AI動畫生成步驟,都能用工作流檔案紀錄。
只要有了工作流檔案,你就能把AI生圖過程全部紀錄下來,便於日後重現同樣的生圖步驟,省得在那邊重新拉節點。另外,網路上也有很多人會分享他們的工作流,匯入後即可一鍵生圖,讓不太懂ComfyUI的用戶也能立即享受到AIGC的樂趣。
首先Ivon先介紹二個方便的擴充功能,再來談如何匯入工作流,以及遇到紅字節點的解決方法。
1. 建議安裝的工作流輔助擴充#
最起碼要裝ComfyUI Manager,點此了解如何安裝ComfyUI Manager,可以省去很多手動抓擴充功能的時間,並自動檢查缺少的節點。
但請注意:ComfyUI Manager只能幫你下載缺少的「擴充功能」,工作流用到的「模型」你得自己下載並放到指定位置。
2. 如何取得ComfyUI工作流#
網路上有很多網站分享ComfyUI工作流程,例如:
工作流通常是以.json或.png格式儲存。
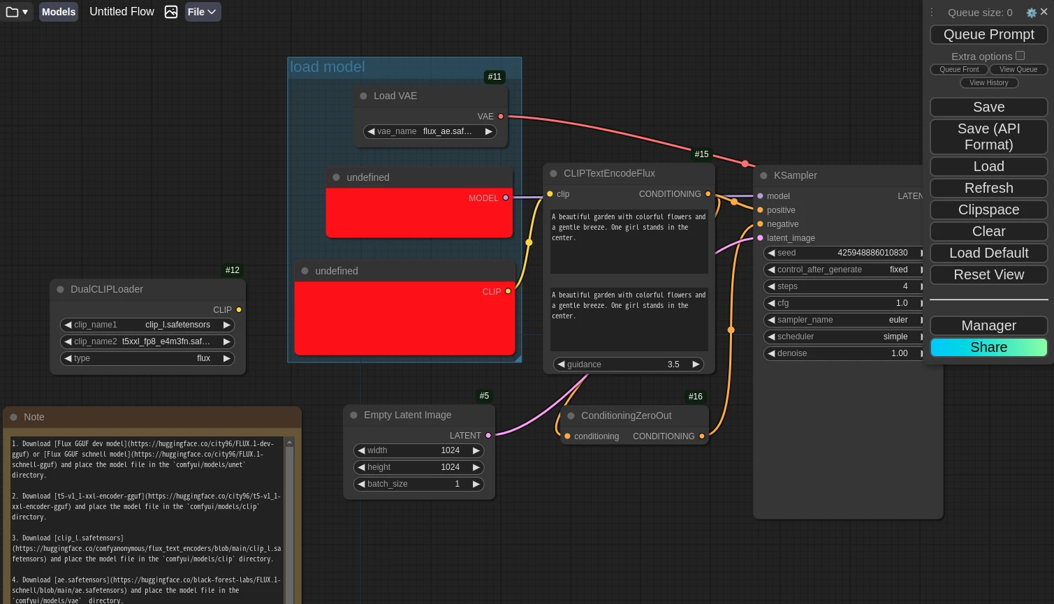
我們就以「FLUX GGUF文生圖」工作流為例吧,教學網站ComfyUI Wiki的作者提供了範本,並且它需要手動下載一些模型,因此我們可以學習除錯。
請到ComfyUI Wiki的GGUF Version Flux.1 Workflow頁面下載flux-1-dev-gguf-example.json檔案。
3. 匯入別人的ComfyUI工作流#
按左上角Workflow → Import,匯入工作流。

匯入別人的工作流程出現紅字框框是正常的,這代表有擴充功能沒有裝到。

點一下左上角的Manager → Install Missing Custom Nodes,下載缺少的擴充功能,再按下Restart重新啟動ComfyUI。

紅框消失了代表目前節點所需的擴充功能已經就緒。

雖然ComfyUI缺少的擴充功能裝好了,但是!模型還得自己下載。
根據ComfyUI Wiki的指示,我們要手動下載這些模型檔案並放到指定資料夾。

FLUX相關的模型都放在HuggingFace,到儲存庫下載

將
flux1-dev-Q5_0.gguf模型放到ComfyUI/models/unet目錄。所有東西都下載好之後,就按
Queue Prompt生圖吧!敬請注意終端機有無錯誤訊息。若出現
Prompt outputs failed validation錯誤,請確認模型有無安裝正確。
有時候模型檔不一定要跟工作流的檔案同名,只要檔案正確就行了!像我這裡下載的是量化過的Q5 FLUX模型,可以替代原版工作流所要求的Q6 FLUX模型。

如果你有對工作流做修改,請記得按ComfyUI右上角的Workflow → Save,儲存你的變更!ComfyUI會將使用者的工作流儲存到
/ComfyUI/user/default/workflows/。
日後可以點選ComfyUI左側的面板,存取你儲存的工作流。

4. 分享你的ComfyUI工作流#
點ComfyUI左上角,選Workflow → Export,匯出工作流json。
另外,ComfyUI所生成的.png圖片也能用來當作工作流,內嵌工作流的元資料。匯入後還會自動帶入生成該圖片時的種子碼,所以能夠重新生成幾乎一模一樣的圖。
但是,PNG不適合用來分享工作流,因為如果你把它上傳到社群媒體,多半會被當成一般圖片格式處理,導致被平台刪除工作流方面的元資料,變成一張普通的PNG檔。故,分享工作流還是以.json為好。


